大家在使用过程中发现的问题,可以在下面添加答复,我们会及时给大家解决或答复。
给大家在使用过程中带来不便,非常抱歉。
部分问题可以查看“站务”“集思录功能”标签下的内容,感谢您的关注。
给大家在使用过程中带来不便,非常抱歉。
部分问题可以查看“站务”“集思录功能”标签下的内容,感谢您的关注。
8
天书
- History doesn't repeat itself, but it often rhymes.
赞同来自: 三星 、Syphurith 、孔曼子 、塔塔桔 、南方老乡 、 、 、更多 »
@塔塔桔
15、赎回条款
1)到期赎回条款
在本次发行的可转换公司债券期满后五个交易日内,公司将按债券面值的115%(含最后一期利息)的价格赎回未转股的可转换公司债券。
详见公告:http://static.sse.com.cn/disclosure/listedinfo/announcement/c/new/2021-11-04/605006_20211104_3_xQ2wnDL4.pdf
这个是发行公告和上市公告的冲突问题,之前也遇到过,我们会和公司联系后再确认。
山玻转债111001 的到期赎回价集思录显示115, 和某球的不一致,我翻了发行公告你是从上市公告中引用的,而我们的数据是按发行公告和募集说明书维护的,当时发行公告的确为:
到期赎回价是108
山玻上市公告书P22
15、赎回条款
1)到期赎回条款
在本次发行的可转换公司债券期满后五个交易日内,公司将按债券面值的115%(含最后一期利息)的价格赎回未转股的可转换公司债券。
详见公告:http://static.sse.com.cn/disclosure/listedinfo/announcement/c/new/2021-11-04/605006_20211104_3_xQ2wnDL4.pdf
这个是发行公告和上市公告的冲突问题,之前也遇到过,我们会和公司联系后再确认。
0
山玻转债111001 的到期赎回价集思录显示115, 和某球的不一致,我翻了发行公告
到期赎回价是108
到期赎回价是108
13、赎回条款山玻上市公告书P22
(1)到期赎回
在本次发行的可转换公司债券期满后五个交易日内,公司将按债券面值的
108%(含最后一期利息)的价格赎回未转股的可转换公司债券。
0
四季
- 眼里有光,心中有诗
@ksyoulove
可转债数据筛选的功能,建议把剩余时间和是否下修过也加入筛选。1和2 可以通过仅看自选然后排序查看;自选债的公告会加上勾选
另外自选持仓能否加入按加入时间排序的功能?几十只自选的话有时会很乱。
还有自选债的公告只有点击老版才能看到。
0
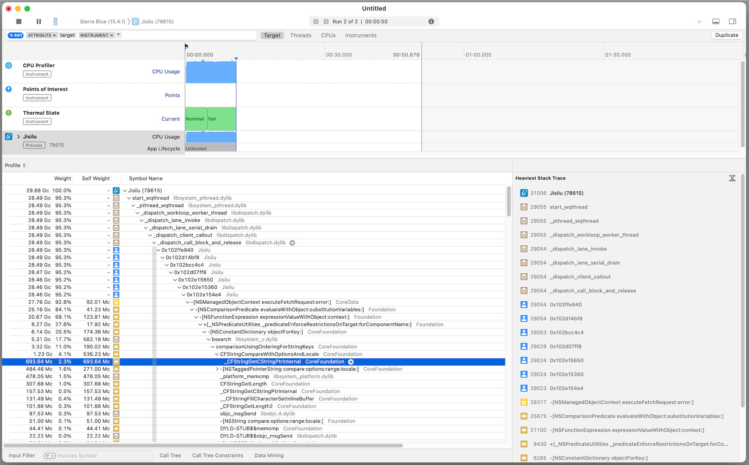
BUG:在看帖子的时候,集思录iOS 客户端CPU占用率 100%,手机发热严重
是否必现:我两台iPhone 都必现
集思录版本:皆为最新
机型系统1:iPhone XR iOS 15.1
机型系统2:iPhone 13 Pro Max iOS 15.4
详情:见截图
可能的原因:看上去是iOS开发 Core Data使用上有点逻辑上的问题
是否必现:我两台iPhone 都必现
集思录版本:皆为最新
机型系统1:iPhone XR iOS 15.1
机型系统2:iPhone 13 Pro Max iOS 15.4
详情:见截图
可能的原因:看上去是iOS开发 Core Data使用上有点逻辑上的问题
0
四季
- 眼里有光,心中有诗
@塔塔桔
如果还不行,使用页面底部“检查我的浏览器”检查一下浏览器 https://www.jisilu.cn/tools/es6checker/
图一 默认没有任何数据,需要手动点击‘刷新’,红框处的勾原来都有的。请使用Ctrl+F5(windows),command⌘ + shift⇧ + r (MAC)强制刷新一下页面
图2转债历史数据没了。
就这两天出现的,莫非是我的chrome 最新更新的问题?
Chrome is up to date
Version 100.0.4896.88 (Official Build) (64-bit)
刚刚试了Edge, 转债历史数据有。。。(但没登录会员状态)
如果还不行,使用页面底部“检查我的浏览器”检查一下浏览器 https://www.jisilu.cn/tools/es6checker/
0
四季
- 眼里有光,心中有诗
@daw123
如果还不行,使用页面底部“检查我的浏览器”检查一下浏览器 https://www.jisilu.cn/tools/es6checker/
这两天我也看不到可转债大表的数据了请使用Ctrl+F5(windows),command⌘ + shift⇧ + r (MAC)强制刷新一下页面
如果还不行,使用页面底部“检查我的浏览器”检查一下浏览器 https://www.jisilu.cn/tools/es6checker/
Edge
Chrome
Firefox












京公网安备 11010802031449号